Science
Researchers Enhance Pile Foundation Predictions Using Deep Learning
Researchers from the Department of Civil Engineering at SRM Institute of Science and Technology, along with collaborators from National Institute of Technology Patna, Thammasat University, and Rajasthan Technical University, have developed a novel approach to predict the bearing capacity of pile foundations using advanced deep learning techniques. Their study, titled “Prediction of Bearing Capacity of Pile Foundation Using Deep Learning Approaches“, was recently published in the journal Frontiers in Structural and Civil Engineering.
Accurate prediction of pile foundation bearing capacity is essential in construction engineering for ensuring structural integrity and safety. Traditional testing methods, such as high-strain dynamic load tests (HSDT) and static load tests, can be costly and time-consuming. The research team aimed to address the limitations of existing empirical models and machine learning approaches, which often struggle with complex pile-soil interactions and issues such as limited databases and multicollinearity.
Innovative Deep Learning Models
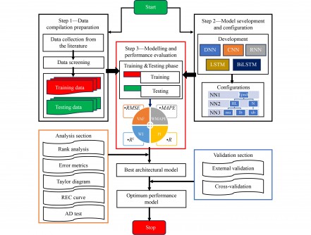
The study compares the performance of five deep learning algorithms: Deep Neural Networks (DNN), Convolutional Neural Networks (CNN), Recurrent Neural Networks (RNN), Long Short-Term Memory (LSTM), and Bidirectional LSTM (BiLSTM). Utilizing a dataset comprising 257 dynamic pile load tests, this research marks the first time the impact of multicollinearity on model performance has been analyzed in this context.
A comprehensive analysis assessed various statistical performance parameters, including the coefficient of determination and root mean squared error. The researchers also incorporated external validation and visual interpretations through regression error characteristics curves and Taylor diagrams to substantiate their findings.
The results revealed that the DNN model achieved the highest prediction accuracy, evidenced by a coefficient of determination of 0.97 and a root mean squared error of 0.0413 during the training phase. In the testing phase, it maintained a coefficient of determination of 0.9 and a root mean squared error of 0.08. The BiLSTM model followed closely, outperforming the LSTM model due to its capability to process input sequences in both forward and backward directions, thereby enhancing the information accessible to the network.
Significant Findings and Implications
Among the variables analyzed, the ram weight exhibited a notable level of multicollinearity, which significantly influenced the prediction accuracy of pile bearing capacity. The RNN model demonstrated the lowest performance of the five models, highlighting the considerable impact of multicollinearity on its effectiveness.
This research offers a reliable and efficient tool for predicting the bearing capacity of pile foundations, with significant implications for engineering practices. The findings from this study not only advance the understanding of pile foundation behavior but also provide practical solutions for enhancing construction safety and efficiency.
The authors of the paper include Manish Kumar, Divesh Ranjan Kumar, Jitendra Khatti, Pijush Samui, and Kamaldeep Singh Grover. For further details, the corresponding author, Jitendra Khatti, can be contacted via email at [email protected]. The complete study can be accessed with the DOI: 10.1007/s11709-024-1085-z.
-
Technology4 months agoDiscover the Top 10 Calorie Counting Apps of 2025
-
Health2 months agoBella Hadid Shares Health Update After Treatment for Lyme Disease
-
Health2 months agoErin Bates Shares Recovery Update Following Sepsis Complications
-
Technology2 weeks agoDiscover 2025’s Top GPUs for Exceptional 4K Gaming Performance
-
Technology3 months agoDiscover How to Reverse Image Search Using ChatGPT Effortlessly
-
Technology2 months agoElectric Moto Influencer Surronster Arrested in Tijuana
-
Technology4 months agoMeta Initiates $60B AI Data Center Expansion, Starting in Ohio
-
Technology4 months agoRecovering a Suspended TikTok Account: A Step-by-Step Guide
-
Lifestyle4 months agoBelton Family Reunites After Daughter Survives Hill Country Floods
-
Health4 months agoTested: Rab Firewall Mountain Jacket Survives Harsh Conditions
-
Technology3 months agoUncovering the Top Five Most Challenging Motorcycles to Ride
-
Technology3 weeks agoDiscover the Best Wireless Earbuds for Every Lifestyle
